New cloud file share settings published
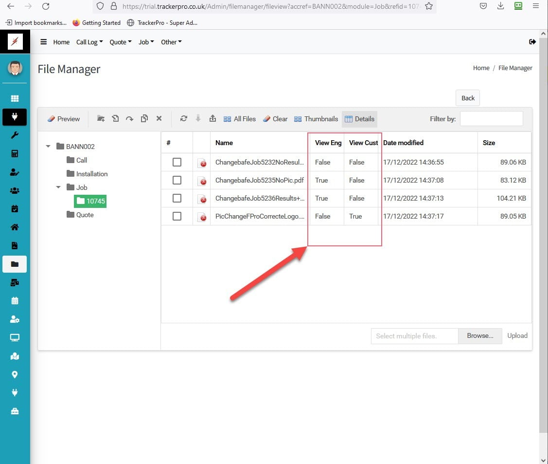
You can easily allow files to be hidden or shown for engineers or customers.
These files are subsequently hidden or visible to your Engineers and Customers.
Privileges or flags to allow or disallow customers and engineers to view files in the new Cloud File Manager can now be set.
Files can be added and flags set in the Admin and Engineer Cloud Applications controlling what your engineers and customers can see, view and load.
This facility enables file sharing on native Azure Cloud Storage representing an enhancement to our Cloud Applications in addition to making the Tracker Pro for Windows Application truly Serverless. Local Filing cabinet facilities in the Windows Application will be phased out in the coming weeks.
.







